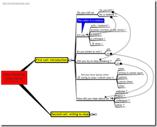
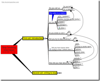
The benefits of Mind Mapping in driving Software Application

image

Once again, I recommend you a Mind Mapping post from the Evolving Worker Blog.

"By using a mind-mapping software to do the job, we avoided the costs of developing our own graphical use interface, which would have been significantly higher than the cost of the mind-mapping software".

Comments